Обновление: Sigasi 4.7
Рады сообщить, что вышло новое обновление Sigasi Studio 4.7. Разработчики Sigasi постоянно работают над улучшением IDE, добавляя в каждой версии всё более широкую поддержку языков VHDL, Verilog, SystemVerilog. Что нового? Улучшение графики: сделано м...
Рады сообщить, что вышло новое обновление Sigasi Studio 4.7. Разработчики Sigasi постоянно работают над улучшением IDE, добавляя в каждой версии всё более широкую поддержку языков VHDL, Verilog, SystemVerilog.
Что нового?
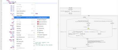
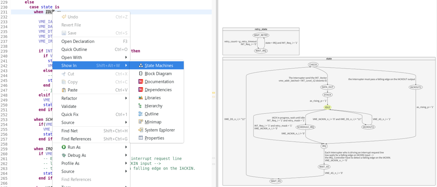
Улучшение графики: сделано много улучшений для графических функций в Sigasi Studio; дополнительно оптимизирована скорость и время обновления представления блок-схемы.
Добавлено отображение блоков always на блок диаграмме
Поддержка отображения состояний конечного автомата на блок диаграмме
Улучшено составление документации и добавлена поддержка классов SystemVerilog:
Подробнее об обновлении Sigasi Studio 4.7 читайте здесь


